Дизайнер -
бесплатный дизайнер торговых стратегий. Интуитивно понятный интерфейс. "Программирование" стратегий мышкой или на C# и Python. Встроенный бэктестер и подключение торговли ко всем площадкам (включены российские, американские, азиатские; акции, фьючерсы, опционы, биткоины, форекс и т.д.).
Множество типов подключений: Binance, Quik, Alor, Tinkoff, Transaq, Plaza 2 (CGate), TWIME, FIX/FAST, Micex Bridge, Oanda, FXCM, LMAX, Rithmic, Fusion/Blackwood, Interactive Brokers, OpenECry, Sterling, BarChart, IQFeed, E*Trade, BTCE, BitStamp, ITCH, SPB биржа, BitStamp, Bitfinex, Coinbase, Kraken, Poloniex, GDAX, Bittrex, Bithumb, HitBTC, OKCoin, Coincheck, Liqui, CEX.IO, Cryptopia, OKEx, BitMEX, YoBit, Livecoin, EXMO, Deribit, Huobi, KuCoin, CoinExchange и другие.
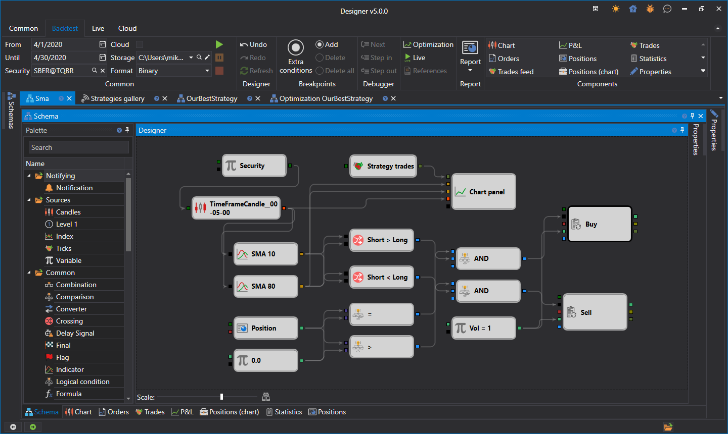
Создание торговых стратегий БЕЗ программирования.
* Более 70 индикаторов теханализа.
* Вложенные схемы.
* Создание индикаторов в дизайнере.
* Возможность программирования "квантовых" алгоритмов

Тестирование на истории
* Любые типы данных (свечки, тики, стаканы, ордерлог).
* Расширенные отчеты с возможностью экспорта.
* Детальная статистика.

Отладчик формул.
* Остановка работы стратегии для просмотра данных.
* Пошаговое исполнение логики.

Множественные подключения
* Поддержка подключения ко множеству площадок (включены российские, американские, азиатские; акции, фьючерсы, опционы, биткоины, форекс и т.д.).
* Одновременное подключение, торговля на нескольких рынках сразу.
* Симулятор торгов на реальных данных.

Встроенный редактор кода для C# и Python
* Авто-дополнение кода, подсветка синтаксиса.
* Возможность создания стратегий в Visual Studio с отладкой.
* Возможность создания отдельных кубиков с вашей собственной логикой.
Примеры стратегий - арбитражный робот и котирование опционов с дельта-хеджированием: