StockSharp (кратко S#) -
бесплатные программы для торговли на всех площадках мира (российские, американские, азиатские; акции, фьючерсы, опционы, биткоины, форекс и т.д.). Вы сможете торговать в ручном режиме или с помощью торговых роботов (обычные или HFT).
Доступные подключения: Quik, Transaq, SmartCOM, AlfaDirect, Plaza 2 (CGate), TWIME, ITCH, FIX/FAST, Micex Bridge, SPB, Oanda, FXCM, LMAX, Rithmic, Fusion/Blackwood, Interactive Brokers, OpenECry, Sterling, IQFeed, BarChart, E*Trade, BTCE, BitStamp, Bitfinex, Coinbase, Kraken, Poloniex, GDAX, Bittrex, Bithumb, HitBTC, OKCoin, Coincheck, Binance, Liqui, CEX.IO, Cryptopia, OKEx, BitMEX, YoBit, Livecoin, EXMO, Deribit, Huobi, KuCoin, BITEXBOOK, CoinExchange. Любой брокер или
брокер-партнер (
преимущества).

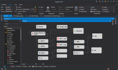
Универсальная программа для создания торговых роботов и стратегий:
- Графический визуальный дизайнер (создание стратегий мышкой).
- Написание стратегий на C#.
- Простое создание собственных индикаторов.
- Подключения к множеству терминалов и брокерам.
- Все мировые площадки.
- Подробнее...

Программа для автоматического скачивания исторических и реал-тайм маркет-данных:
- Поддерживает массу источников: (РТС, ММВБ, Финам, Yahoo Finance, Quik, Transaq, SmartCOM, AlfaDirect, Plaza 2 (CGate), FIX/FAST, Micex Bridge, LMAX, Rithmic, Fusion, Interactive Brokers, OpenECry, Sterling, IQFeed, E*Trade, BTCE, BitStamp и многое другое).
- Высокая степенью сжатия (2 байта на сделку, 7 байтов на стакан).
- Любые типа данных (свечи, тики, стаканы, ордер-лог, опционы, новости и другое).
- Программный доступ через API.
- Экспорт в csv, excel, xml или базу данных.
- Импорт данных из csv.
- Задачи по расписанию.
- Авто-синхронизация через Интернет между несколькими запущенными программами S#.Data.

Бесплатный торговый терминал
- Торговля с графика
- Произвольные тайм-фреймы
- Поддержка Volume, Tick, Range, P&F, Renko свечей
- Кластеры и box графики
- Множество подключений
- Любые рынки (акции, фьючерсы, Forex, биткоины)

Готовый графический каркас с возможностью оперативного изменения под ваши нужды и с полностью открытым кодом на языке C#:
- Полный исходный код
- Поддержка всех подключений платформы StockSharp: Quik, SmartCom, Plaza II CGate, FIX/FAST, Криптобирж (+30 на данный момент) и т.д.
- Поддержка схем S#.Designer.
- Гибкий пользовательский интерфейс
- [Тестирование стратегий (статистика, эквити, отчет).
- Сохранение и восстановление настроек стратегии.
- Параллельный запуск стратегий.
- Подробная информация о работе стратегии (ордера, сделки, позиция, прибыль, логи и т.д.)
- Запуск стратегий по расписанию.
API - библиотека для профессиональной разработки торговых роботов на языке C#. Для тех, кто программирует в Visual Studio, и является профессиональным программистом в области алготрейдинга.