http://stocksharp.ru/file/104033
Вот такая "красота" явилась моему взору после того, как я обновил библиотеки с API 4.3.15 до API 4.3.19.5.
Гипотетические мысли некоторых персонажей:Стабильность признак мастерства, - подумал Слепой;
Пусть оплачивают техподдержку, - подумал Сухов;
Ахахаха, - подумал Ван(хозяин
http://o-s-a.net/)Я не особо удивился этим 11 ошибкам. Я ждал их ))). С каждым апдейтом API вы чего-то там перепиливаете не особо задумывась об обратной совместимости. Страдаем от этого мы, пользователи ваших библиотек. Оправдывает вас лишь одно, что библиотеки халявны. Целый день я убил на исправление данных ошибок. И когда я запустил проект с новым API 4.3.19.5 - я был очень счастлив, но не долго ))). Меня ждал новый удар: заявки перестали отправлятсья в Квик. И эту проблему я решил. Но матерился я сильно и долго ))). Кстати, конкурирующий проект Os.Engine нехило так развивается. Но хозяин там А.Ван - редкостный дундук с завышенным ЧСВ, занёс меня в чёрный список на смартлабе ))). Комменты мои подтёр, причём безобидные, и занёс меня в ЧС - вот же придурок! И начал он свой проект, с обсёра конкурентов
http://o-s-a.net/posts/reliz-5.html догадайтесь, о какой платформе в том посте идёт речь ))).
В итоге, согласно моим наблюдениям, вам необходимо исправить следующие косяки:1. Обновите документацию к API 4.3.19.5. Там, в папке с релизом, скачанной с гитхаба, - лежит дока от API 4.3.16.1. То что на сайте старая документация - к этому я уже привык, но в папке с новыми релизами она всегда была свежей. Теперь это не так. Вы некоторые методы/события и т.п. перепилили весьма нехило, а документация этого не отражает. Приходится пользоваться подсказками в самой ВизуалСтудии.
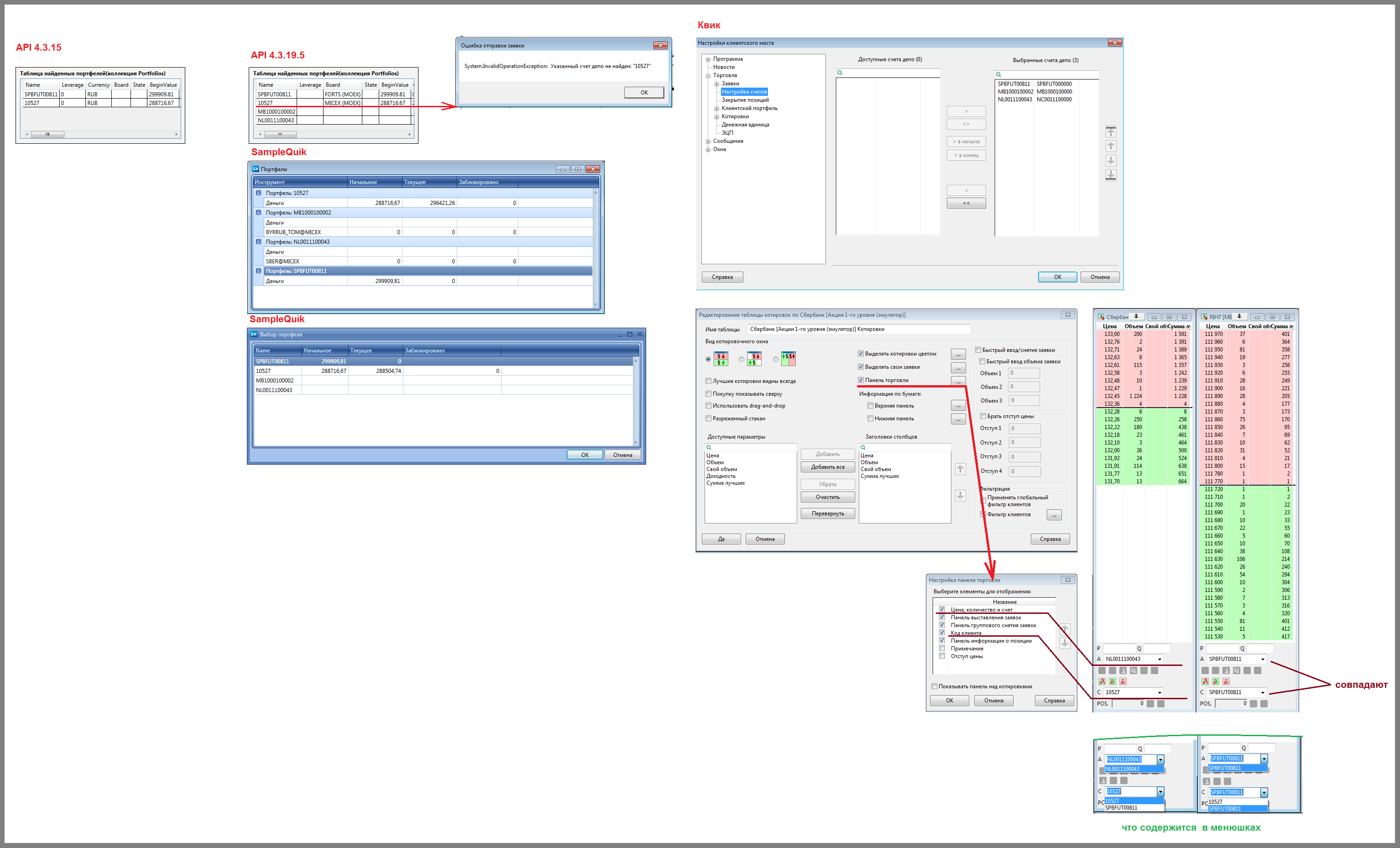
2. Поправьте баг с портфелями в коннекторе Квика. В API 4.3.15 по демо-квику приходило 2 портфеля(фьючи, акции). По акциям был портфель 10527. Заявки нормально отправлялись. В API 4.3.19.5, а может и в более ранних релизах, стало приходить 4 портфеля. Появились 2 новых, причём пустых. И по-старому портфелю 10527 - перестали отправляться заявки по акциям. Появился эксепшен "Указанный счёт депо не найден". Они начали отправляться по новому портфелю: NL0011100043. По сути, всё сделано верно, ведь 10527 - это всего лишь код клиента, а не портфель. В Квике он фигируриет как код клиента, но у вас он попадает в портфели(коллекция Портфолио). Причём у него заполнены свойства: бабло и т.п. А у реального депо NL0011100043, вообще ничего нет, пустота. В стандартном пример SampleQuik - тоже самое, 4 портфеля, а должно быть три. Не должно там быть портфеля - 10527, это код. Надо его вырезать, а у реальных портфелях заполнить свойства.
http://stocksharp.ru/file/104034