Ранее в статьях мы рассматривали такие механизмы применяемые в торговле как 
Stop-Loss и 
Take Profit. 
Безусловно эти два инструмента помогают сократить риск и увеличить доходность стратегии. Но что если, из-за них мы ограничиваем себя в получении большей прибыли?
Чтобы разобраться, как это можно сделать, необходимо рассмотреть  
Пирамидинг.
Что такое 
Пирамидинг – 
один из видов стратегии, направленных на наращивание капитала путем пошагового открытия нескольких сделок при благоприятном тренде.  Применение такой стратегии позволяет трейдеру получить стабильный доход.
Рассмотрим принцип пирамидинга.Суть пирамидинга заключается в том, что после прибыльного результата прошедшей сделки, трейдер открывает новую позицию, при этом удваивает ставку, по сравнению с предыдущей.  Что касается риска, возникающего при следующей заявке, то он равен сумме прибыли прошлого этапа и первоначальной ставки. При этом сумма прибыли зависит от так называемых «ступенек» пирамидинга, а растет она в геометрической прогрессии.
 Пирамидинг применим на любом рынке – фондовом, валютном и других
Пирамидинг применим на любом рынке – фондовом, валютном и других. Трейдер добавляет новую позицию к предыдущей результативной, в случае прибыльного для него направления тренда.
Если действия трейдера рассчитаны правильно, то он будет всегда в прибыли. Использования различных торговых роботов так же способствует более удобному использованию пирамидинга. Например 
"Мистер Хайд" от компании StockSharp, которые в автоматическом режиме и гибкой настройке могут торговать в режиме пирамидинга.
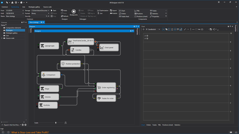
Важным моментом является то, что 
трейдер должен быть точно уверен в том что тренд устойчив, иначе это может привести к потерям. Однако применение автоматизированных программ, например 
Designer, использующих кубиков 
условие и защита позиции, делает торговлю пирамидингом минимально рисковой. Пример такой стратегии представлен внизу.
 Рассмотрим основные правила пирамидинга.- Постоянно отслеживать отношение доходности и риска в пределах 1 к 2, что бы иметь возможность предыдущей доходностью перекрыть текущий риск.
Рассмотрим основные правила пирамидинга.- Постоянно отслеживать отношение доходности и риска в пределах 1 к 2, что бы иметь возможность предыдущей доходностью перекрыть текущий риск.
- Все параметры используемые во время торговли должны быть расчитаны заранее, перед входом в рынок.
- Использовать пирамидинг только на стабильном тренде.Давайте рассмотрим пример применения пирамидинга.Пусть трейдер имеет капитал в размере $10000. На каждом основном уровне он полагает купить 10000 единиц выбранной валюты. На рынке Форекс это 1 мини лот. Объем прибыли на каждой ступени будет отличаться, однако, размер устанавливаемого Stop-Loss для каждой открываемой сделки будет равен 50 пунктам.
Итак, трейдер покупает 10000 единиц базисной валюты. Предположим, что ситуация на рынке представлена на рисунке.

Цена растет и пробивает уровень сопротивления, теперь этот уровень становится уровнем поддержки.
Пусть на уровне поддержки образуется бычий 
пин-бар (
фигура графического анализа, базирующаяся на безиндикаторном методе торговли, а так же анализе графиков Price Action), в следствии чего трейдер решает купить 10000 единиц валюты. Когда сделка открывается, трейдер устанавливает  Stop-Loss на уровне 50 пунктов или 1%риска от капитала.
Так тренд сохраняет свое направление, трейдер торгует дальше. Тренд пробивает следующий уровень, при этом цена устанавливается выше уровня поддержки, и трейдер покупет еще 10000 единиц, а прежний Stop-Loss переносит на новый уровень.
Аналогичная ситуация и тогда когда цена пробивает третий уровень
Таким образом, трейдер к третьей ступени накапливает длинную позицию в размере 30000 единиц основной валюты. Риск практически отсутствует, так как на третьей ступени при заключении сделки на 10000 единиц, при развороте тренда прибыль будет составлять 
4%.
Потенциальная же прибыль, при благополучном исходе может составить 
12%.
Разберем этот пример в цифрах.

Важно видеть, как растет возможная прибыль от каждого этапа к следующему, при этом риск снижается
Первая сделка трейдера принсит ему прибыль в размере 
6% от начального капитала.
Рассмотрим все ситуации на рынке:
- Первая сделка: 10000 единицОтрицательный результат: -1% в убыток
Положительный результат: +6% в прибыль- Вторая сделка: 10000 единицОтрицательный результат: нет убытка (+2%в прибыль от первой ступени и -1% в убыток от второй)
Положительный результат : +10% в прибыль (+6% в прибыль от первой ступени и +4% в прибыль от второй)- Третья сделка: 10000 единицОтрицательный результат: +4% в прибыль (+3%в прибыль от первой ступени, +2% в прибыль от второй ступени и -1% в убыток от третьей)
Положительный результат: +12% в прибыль (+6% в прибыль от первой ступени, +4% в прибыль от второй ступени и +2% в  прибыль от третьей)Как видно риск около 1%, в то время как при положительной торговле всех трех этапов прибыль составит 12%Основные плюсы и минусы пирамдинга:Плюс:-Стратегия пирамидинга позволяет наращивать доход с минимальным риском;
Минус:-Стратегия достаточно сложная и требует опыт. Применять стратегию возможно на средних или длительных промежутках времени, желательно используя автоматизированные системы торговли. Большое значение имеет правильный расчет точки выхода из пирамидинга, анализ и тестинг поведения тренда, что обязательно ведет к использованию торговых роботов. Пирамидинг не подходит для стратегии скальпинга, а также направлен на долгосрочную торговлю.
Пирамидинг прибыльный и относительно безопасный метод торговли. Его надежность имеет оборотную сторону в длительности процесса, накоплении достаточного опыта и знаний в торговле, что бы правильно рассчитывать уровни торговли. Так же данный вид трейдинга подходит не для всех трейдеров, поэтому выбор его в качестве основного должен быть осознанным.